Veel objecten in AutoCAD hebben een dubbelklik-actie waardoor een specifieke functie wordt gestart. Bijvoorbeeld het kunnen wijzigen van tekst door te dubbelklikken, de Block Editor die getoond wordt als je dubbelklikt op een symbool, of het attributen invoervenster als je op een attribuut van een symbool dubbelklikt. Alle objecten zonder een eigen dubbelklik-actie openen standaard het Properties venster. En dat gebeurt ook bij Civil 3D objecten.
Civil 3D wordt gestart met een eigen UI configuratiebestand waarin allerlei verwijzingen zitten naar bijvoorbeeld de Ribbon en specifieke Civil 3D commando’s. In dit configuratiebestand kunnen ook dubbelklik-acties zijn ingesteld, maar het meegeleverde bestand is niet gevuld met dubbelklik-acties op Civil 3D objecten. Je kunt dit onderdeel vinden via het commando CUI waarbij je de Customization File ‘CIVIL’ inspecteert.

Zelf toevoegen
Je kunt zelf acties toevoegen via het rechter muisknop menu op dit onderdeel. Je geeft een naam op en dan?

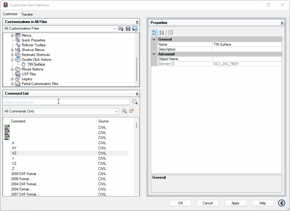
Bij Object Name wordt de DXF naam van een object verwacht. Dat klinkt wat complex maar dat is de objectnaam die Civil 3D intern gebruikt om een object te herkennen. Je kunt deze naam opvragen via het bekende LIST commando. Selecteer een TIN Surface en je ziet de naam ‘AECC_TIN_SURFACE’ staan. Dat is de DXF naam. Kopieer deze en plak de waarde in het veld in de CUI editor.

Maar nu moet er nog een actie aan worden gekoppeld. Wat wil je doen als je dubbelklikt op een TIN Surface? Een Label plaatsen? De Style aanpassen? Het Properties venster (wat al default is) of het Surface Properties venster tonen? Bij een Surface kan ik me de laatste optie het beste voorstellen. Zoek deze functie op in het veld linksonder en sleep het naar de aangemaakte Double Click Action:
Vanaf nu, als je op een TIN Surface dubbelklikt, zal het Surface Properties venster worden geopend. En zo kun je voor elk afzonderlijk Civil 3D object een dubbelklik-actie aanmaken.
Altijd al plug-ins willen maken voor AutoCAD? Dan is dit het boek dat je nodig hebt om dat te leren. Het helpt je om plug-ins te ontwikkelen in de .NET taal C# met behulp van Visual Studio. This book is only available in English.

